Test cases: Address mapping
A big part of the integration is the correct mapping of the address data from Abacus to Shopware. To test this thoroughly, different processes must be taken into account, and the handling in Abacus must be correct too.
- 1.1 Shopper with same billing and shipping address
- 1.2 Shopper with a Different Billing and Shipping Address
- 1.3 Shopper with Different Contact Persons
- 1.4 Shopper with Different Addresses and Different Contact
- 1.5 Shopper with Different Addresses and Types (Private/Business)
1.1 Shopper with same billing and shipping address
In Abacus:
- Go to the Order processing module in Abacus and go to the customer base
- Create a new customer (optional)
- Go to the API shop tab and generate the shopper
In Shopware:
- Go to your Shopware and run the webwirkung.abacus.subscription.shopper task (manual sync) (See here how)
- Go to «Customers» and find your new shopper
- Log in to the Storefront and place an order with a changed address
In Abacus:
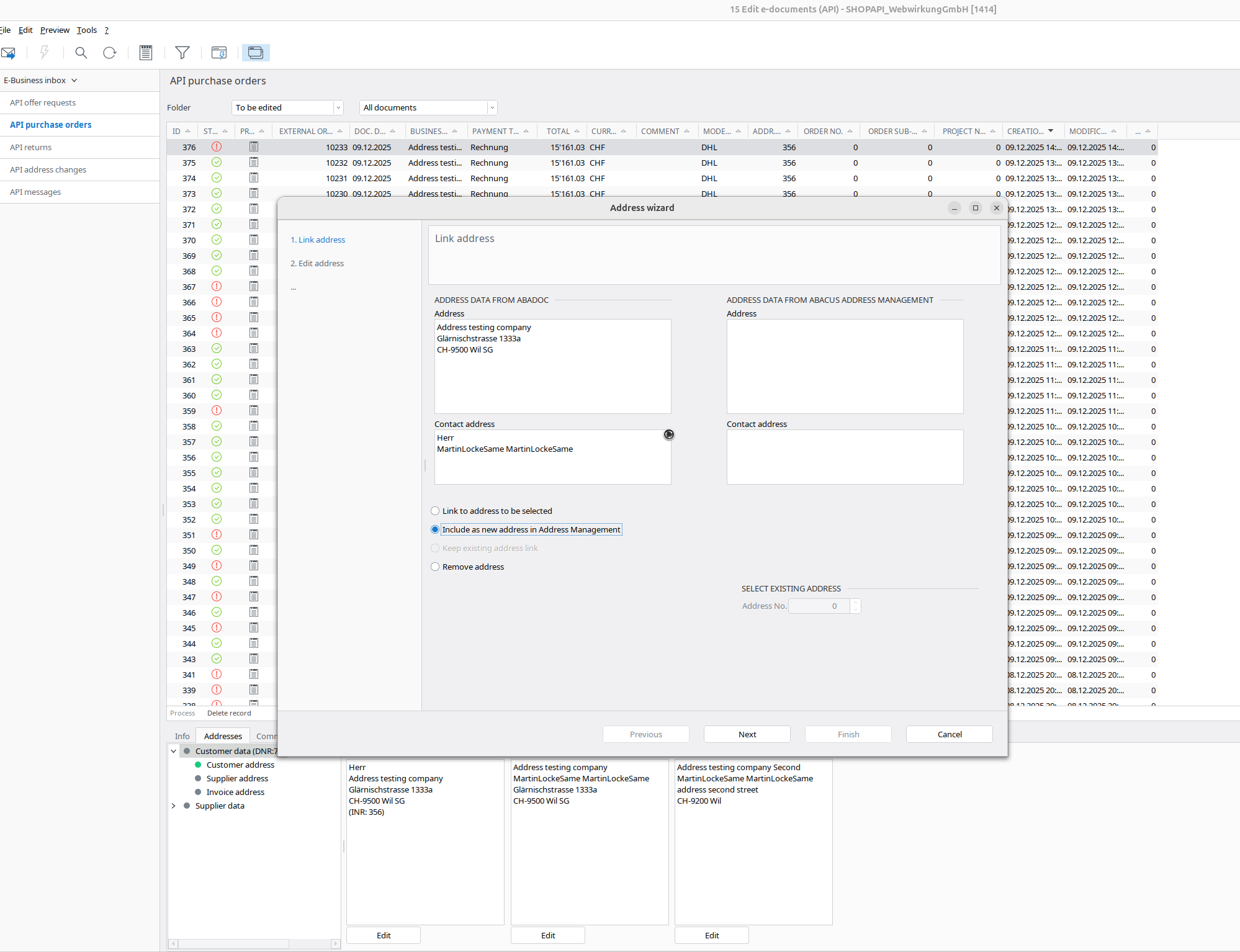
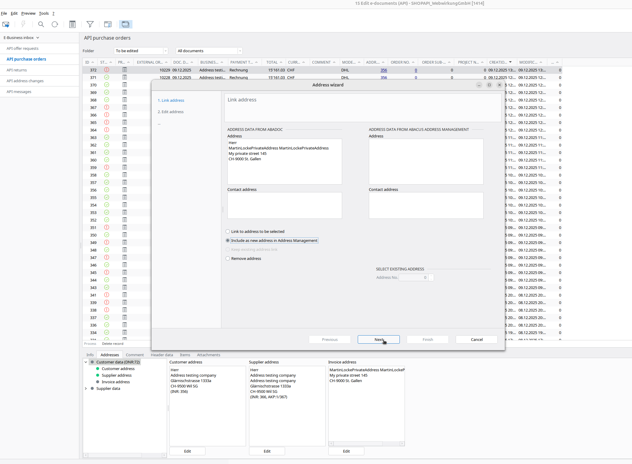
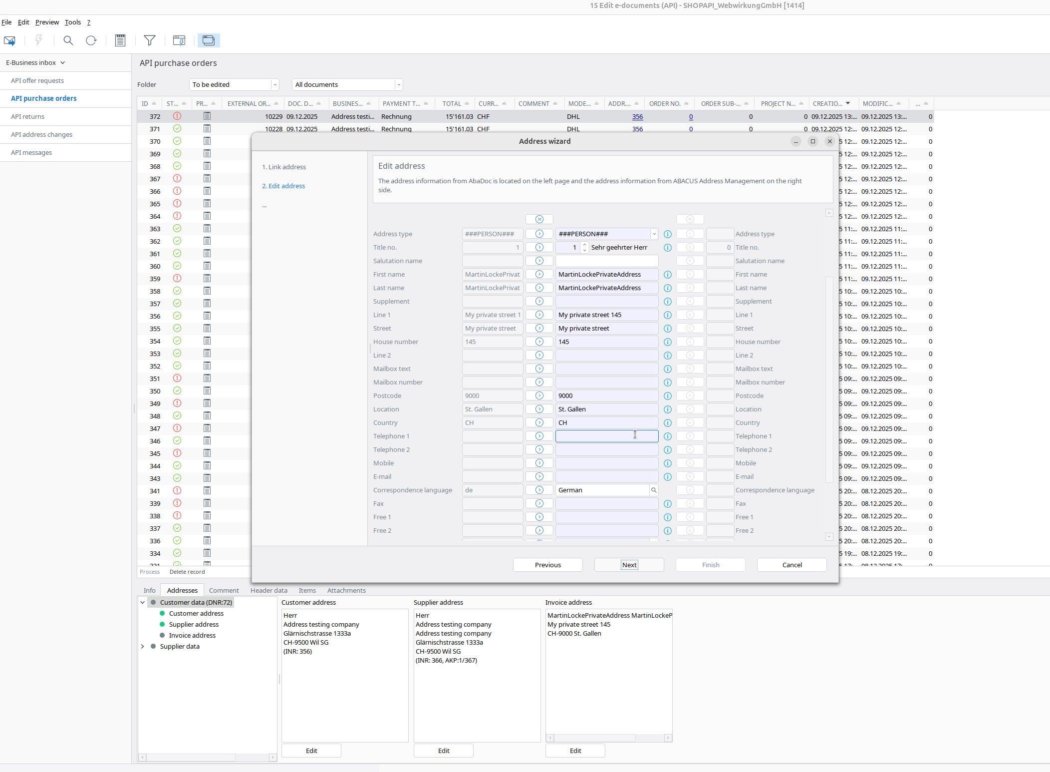
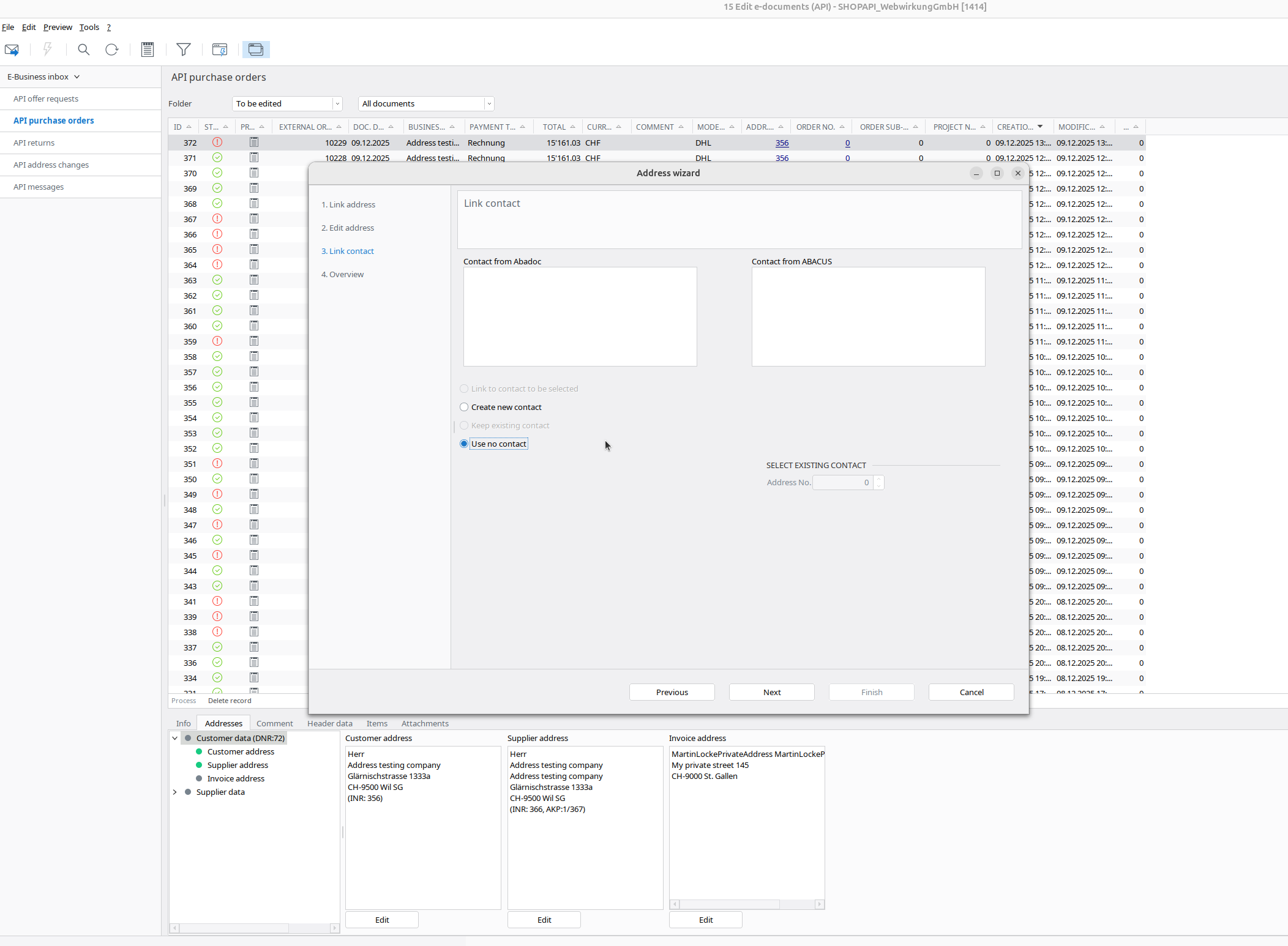
- Go back to Abacus -> E-business -> Edit e-documents(API)(J15)
- Find your order
- Map(edit) the shipping addresses and the invoice address
| Link address | Edit address | Link contact | Edit contact |
|---|---|---|---|
![]() | ![]() | ![]() | ![]() |
Result
In Abacus:
In Shopware:
- Go back to Shopware and execute the task webwirkung.abacus.subscription.shopper to map address IDs (See here how)
- Under «Customers» find your shopper
- In the address, you should now see the new custom field with the abacus address ID

Final verification
- Login as the shopper in Storefront
- Place a new order
- Go back to Abacus -> E-business -> Edit e-documents(API)(J15)
- Now all 3 addresses should be "green," which means our mapping works

1.2 Shopper with a different billing and shipping address
In Abacus:
- Create a new shopper in the Abacus customer
In Shopware:
- Go to your Shopware and run the webwirkung.abacus.subscription.shopper task (See here how)
- Go to the «Customers» and find your shopper
- Log in to the storefront and place an order with a different shipping address
In Abacus:
- Go back to Abacus > E-business > Edit e-documents(API)(J15)
- Find your order
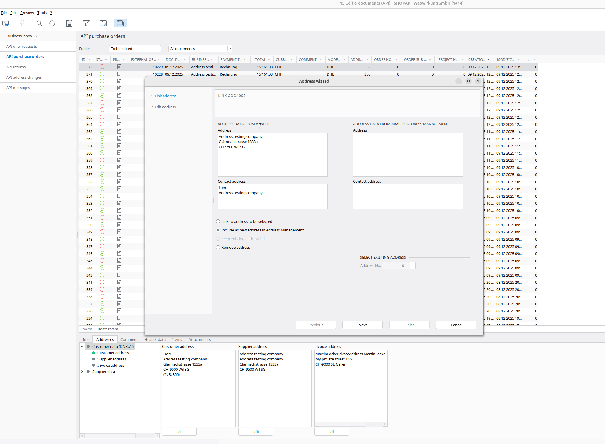
- Map(edit) your shipping addresses (see screenshots below)
- Map(edit) your invoice address
Shipping & Invoice address mapping
| Link address | Edit address | Link contact | Edit contact | Same on invoice |
|---|---|---|---|---|
![]() | ![]() | ![]() | ![]() | ![]() |
Result
The result should look like (now marked green):

In Shopware:
- Go to your Shopware and run the webwirkung.abacus.subscription.shopper task to map address IDs (See here how)
- Go to «Customers» and find your shoppwe
- In the addresses you should see the custom field filled with the abacus address ID. This ID is different for every address:
| First address with different ID | Second address with different ID |
|---|---|
![]() | ![]() |
Final verification
- Login as the shopper in Storefront
- Place a new order
- Go back to Abacus -> E-business -> Edit e-documents(API)(J15)
- Now all 3 addresses should be "green," which means our mapping works
1.3 Shopper with different contact persons
In Abacus:
- Create a new shopper in the Abacus customer
In Shopware:
- Go to your Shopware and run the webwirkung.abacus.subscription.shopper task (See here how)
- Go to the «Customers» and find your shopper
- Log in to the storefront and place an order with the same address and company name but different first and last names

In Abacus:
- Go back to Abacus > E-business > Edit e-documents(API)(J15)
- Find your order
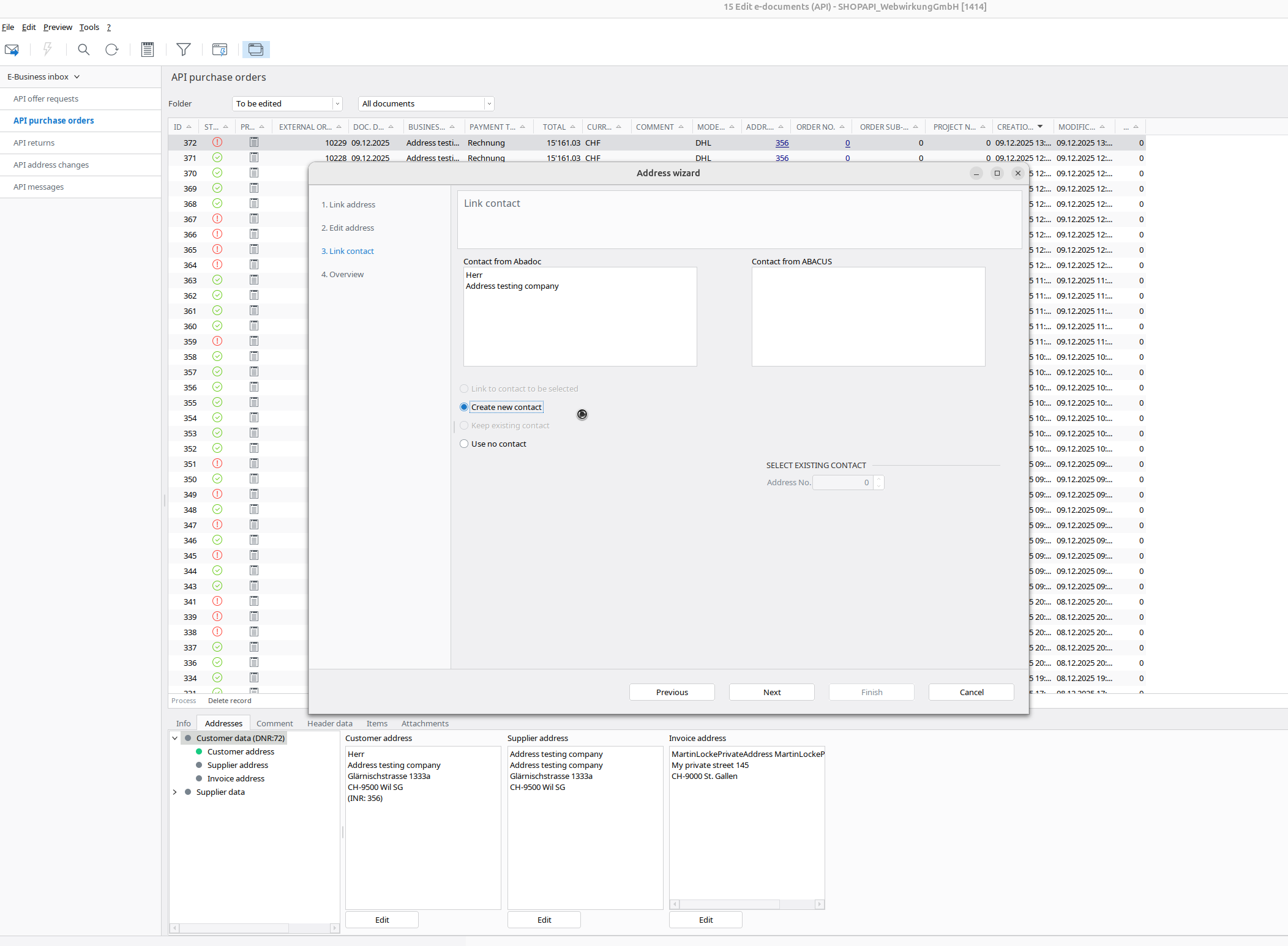
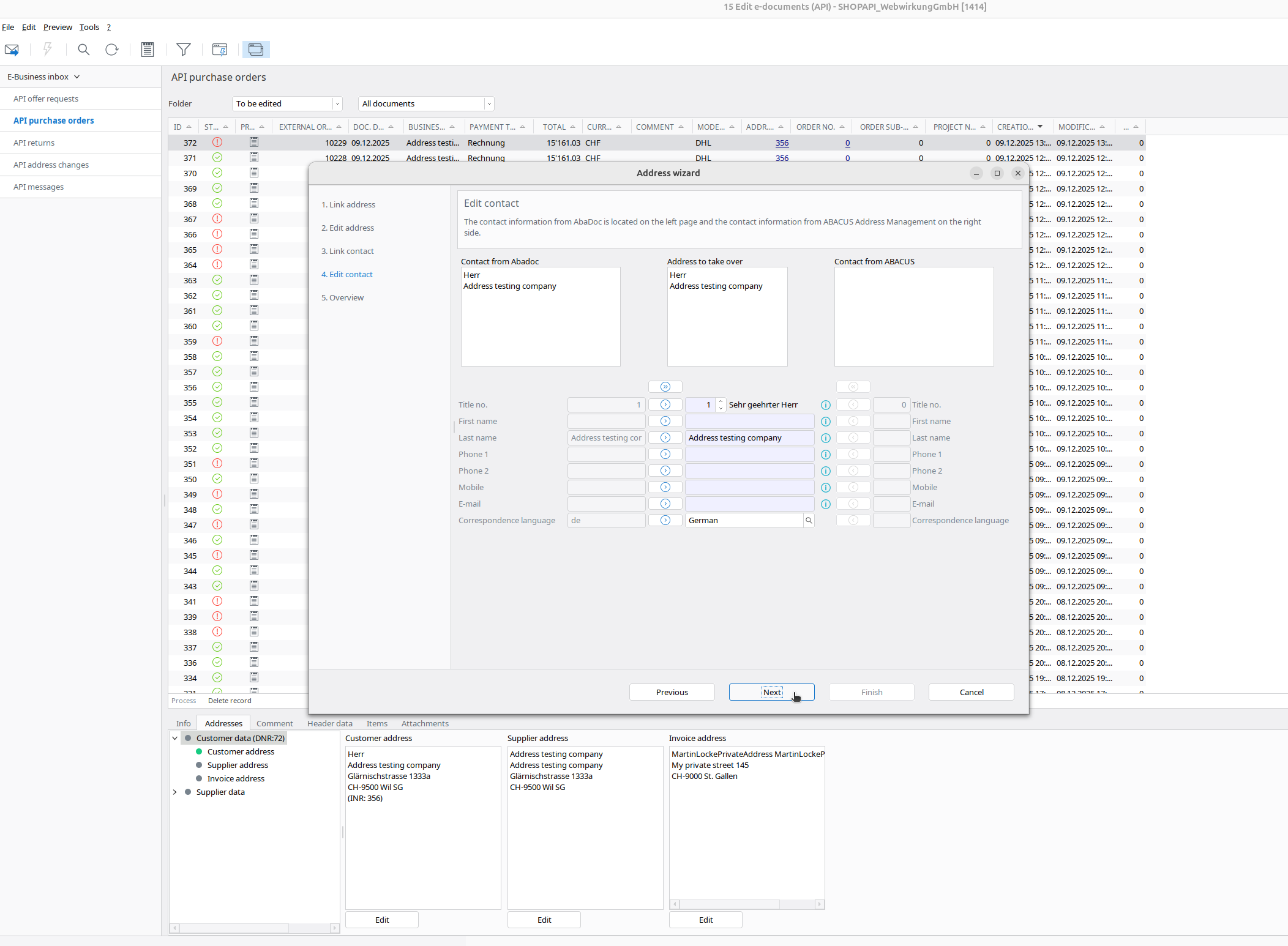
- Map(edit) your addresses. Here you have to choose your address from the list or Abacus will find duplicate addresses
| Select address in list | Duplicate address warning |
|---|---|
![]() | ![]() |
| Link address | Select in list | Link contact | Edit contact | Same on invoice |
|---|---|---|---|---|
![]() | ![]() | ![]() | ![]() | ![]() |
Result
The result should look like:

As you see address ID is the same, butthe the contact ID is different!
In Shopware:
- Go to your Shopware and run the webwirkung.abacus.subscription.shopper task (See here how)
- Go to the «Customers» and find your shopper
- In the addresses you should see the custom field filled with the abacus address ID. This ID is same for every address:
| First address same ID | Second address same ID |
|---|---|
![]() | ![]() |
Final verification
- Login as the shopper in Storefront
- Place a new order
- Go back to Abacus > E-business > Edit e-documents(API)(J15)
- Now all addresses should be "green," which means our mapping works
1.4 Shopper with different addresses and different contact
In Abacus:
- Create a new shopper in the Abacus customer
In Shopware:
- Go to your Shopware and run the webwirkung.abacus.subscription.shopper task (See here how)
- Go to the «Customers» and find your shopper
- Log in to the storefront and place an order with a different address and different names
In Abacus:
- Go back to Abacus > E-business > Edit e-documents(API)(J15)
- Find your order
- Map(edit) your shipping address
| Link address | Edit address | Link contact | Edit contact |
|---|---|---|---|
![]() | ![]() | ![]() | ![]() |
- Same with an invoice address:
| Link address | Edit address | Link contact | Edit contact |
|---|---|---|---|
![]() | ![]() | ![]() | ![]() |
Result
The result should look like:

In Shopware:
- Go to your Shopware and run the webwirkung.abacus.subscription.shopper task to map address IDs (See here how)
- Go to the «Customers» and find your shopper
- In the addresses you should see the custom field filled with the abacus address ID. This ID is different for every address:
Final verification
- Login as the shopper in Storefront
- Place a new order
- Go back to Abacus -> E-business -> Edit e-documents(API)(J15)
- Now all addresses should be "green," which means our mapping works

1.5 Shopper with different addresses and types (private/business)
In Abacus:
- Create a new shopper in the Abacus customer
In Shopware:
- Go to your Shopware and run the webwirkung.abacus.subscription.shopper task (See here how)
- Go to the «Customers» and find your shopper
- Log in to the storefront and place an order with a different address and type (business or private)
In Abacus:
- Go back to Abacus > E-business > Edit e-documents(API)(J15)
- Find your order
- Map(edit) your shipping address
| Link address | Link contact | Edit contact |
|---|---|---|
![]() | ![]() | ![]() |
- Same with an invoice address - please note that in this example without a company = private
| Link address | Edit address | Link contact |
|---|---|---|
![]() | ![]() | ![]() |
Result
The result should look like:

In Shopware:
- Go to your Shopware and run the webwirkung.abacus.subscription.shopper task to map address IDs (See here how)
- Go to the «Customers» and find your shopper
- In the addresses you should see the custom field filled with the abacus address ID. This ID is different for every address:
Final verification
- Login as the shopper in Storefront
- Place a new order
- Go back to Abacus > E-business > Edit e-documents(API)(J15)
- Now all addresses should be "green," which means our mapping works



































